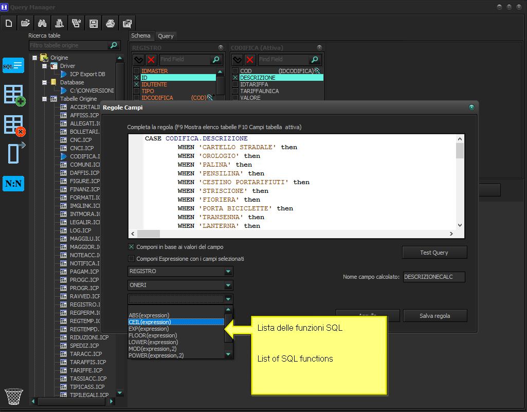
05 Aprile 2017: #Impolyzer 1.0.0.141. Fixed several bugs. New features, New query editor, New editor calculated fields, New WHERE conditions generator.
New function displays all of the field values!
Nuova funzione mostra tutti i valori del campo!
New query editor, New editor calculated fields
Tasto destro per modificare o visualizzare il codice della query.
Right click to edit or view the query code
New query editor, New WHERE conditions generator
Buon lavoro!

































Nessun commento:
Posta un commento